Macros | Functions
errorhandler.hpp File Reference
#include "sick_scan/tcp/BasicDatatypes.hpp"
#include <stdexcept>
Include dependency graph for errorhandler.hpp:
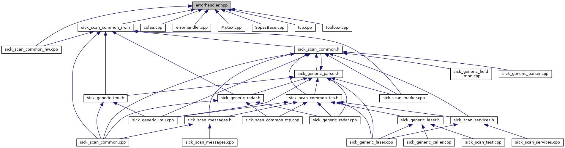
This graph shows which files directly or indirectly include this file:

Go to the source code of this file.

Macros

#define printInfoMessage(a, b)   (b ? infoMessage(a, b):doNothing())
 

Functions

void dieWithError (std::string errorMessage)
 
void doNothing ()
 
void infoMessage (std::string message, bool print=true)
 
void printError (std::string message)
 
void printWarning (std::string message)
 

Macro Definition Documentation

◆ printInfoMessage

#define printInfoMessage (   a,
 
)    (b ? infoMessage(a, b):doNothing())

Fehler-Handler.

Definition at line 13 of file errorhandler.hpp.

Function Documentation

◆ dieWithError()

void dieWithError ( std::string  errorMessage)

Fehler-"behandlung": Schreibe die Fehlermeldung und beende das Programm.

Definition at line 28 of file errorhandler.cpp.

◆ doNothing()

void doNothing ( )

Der Name ist Programm...

Definition at line 20 of file errorhandler.cpp.

◆ infoMessage()

void infoMessage ( std::string  message,
bool  print 
)

Info-Text auf die Ausgabe schreiben.

Definition at line 46 of file errorhandler.cpp.

◆ printError()

void printError ( std::string  message)

Definition at line 94 of file errorhandler.cpp.

◆ printWarning()

void printWarning ( std::string  message)

Definition at line 73 of file errorhandler.cpp.



sick_scan
Author(s): Michael Lehning , Jochen Sprickerhof , Martin Günther
autogenerated on Thu Sep 8 2022 02:30:19